Skip to main content

AutoCount E-Invoice: E-Invoice Guide and Preparation for AutoCount Users

Welcome to our comprehensive e-invoice guide designed specifically for AutoCount users. This guide aims to simplify the e-invoice preparation process by providing step-by-step instructions and essential tips. Whether you are new to e-invoicing or looking to refine your existing process, this e-invoice guide will help you navigate through the setup and ensure seamless invoicing for your business. So, dive in to learn how to efficiently prepare, manage, and send e-invoices using AutoCount.

AutoCount E-Invoicing Preparation Video (CN)

Watch the AutoCount E-Invoicing Preparation video in Chinese to gain a deeper understanding of e-invoice preparation.

Update E-Invoice Start Date

To update the e-Invoice start date, first you must enable the e-Invoice module in your AutoCount software. AutoCount has added an e-Invoice module:

 

  • Go to “Tools”
  • Then, Choose “Options”
  • Look for “General”
  • Last, Click “Country & Tax”

 

This tab is only available for account books in Malaysia. In the e-Invoice tab, you need to check the “Enable e-Invoice” box to add the start date. Once the module is enabled, therefore, other e-Invoice columns will become visible.

AutoCount E-invoice Guide: Update E-invoice start date

Update Buyer/TIN information

To update buyer/TIN information, you need to enable the e-Invoice module. Hence, here are a few methods to update the buyer/TIN information: 

Method 1: Tax Entity Maintenance

  • Go to “Tax”
  • Click on “Tax Entity Maintenance”
  • In the Tax Entity view, you need to insert the TIN, Business Type, MSIC Code, SST Registration No, Business Activity Description, and other required information
  • Then, save the information after insert required information.

AutoCount E-invoice Guide: Tax entity maintainance
  • Go to “A/R”
  • Click on “Debtor Maintenance”
  • In the Edit Debtor Account view, you can insert the Tax Entity/TIN based on the data you entered in Tax Entity Maintenance.

AutoCount E-invoice Guide: Tax entity maintainance 2

Method 2: Search From AIP Server

To search the information from the AIP server:

 

  • Click the “Get TIN from AIP Server” button
AutoCount E-invoice Guide: Search from AIP server.
  • Then, it will auto prompt the “Tax Entity” window if customer TIN already exist in AIP
AutoCount E-invoice Guide: Search from AIP server 2

Method 3: Prompt If Buyer Not Found In AIP

  • Click the “Get TIN from AIP Server” button again
  • This screen will show a list of tax information, but initially, no information will be stored
  • So it will prompt “No Result found” message when you click on “Search” button.

AutoCount E-invoice Guide: Prompt
  • In this case, you can click “Request Company Tax Information” button to generate request link. The system will provide a link for the recipient to fill in the information
  • Then, simply click the “Copy Requested Link” button and share it with them.

AutoCount E-invoice Guide: Request tax information
  • Customer or Supplier will see after opening the link. After opening the link, they need to fill out the form
AutoCount E-invoice Guide: Company tax information request
  • When they completely fill out the form, All records will be sent to your email as a notification
AutoCount E-invoice Guide: Company tax information

NOTE: If they need to change the information, they can use back the same requested link to update.

  • Now, you can reload info from AIP after buyer update TIN
AutoCount E-invoice Guide: Tax entity

From “Find and Request Company Tax Information” window, there are three support searching that you can find out if a company exists:

 

  • Company Name
  • TIN
  • Business Registration No.
AutoCount E-invoice Guide: Company tax information

If you want to update the information in future, you can click this “Get TIN from AIP Server” button again to update current Tax Enity

AutoCount E-invoice Guide: Get TIN AIP server

Method 4: Import By Excel

  • This method allows you to import Excel data into AutoCount software through the Import Tax Entity feature
AutoCount E-invoice Guide: Import with Excel
AutoCount E-invoice Guide: Import tax entity

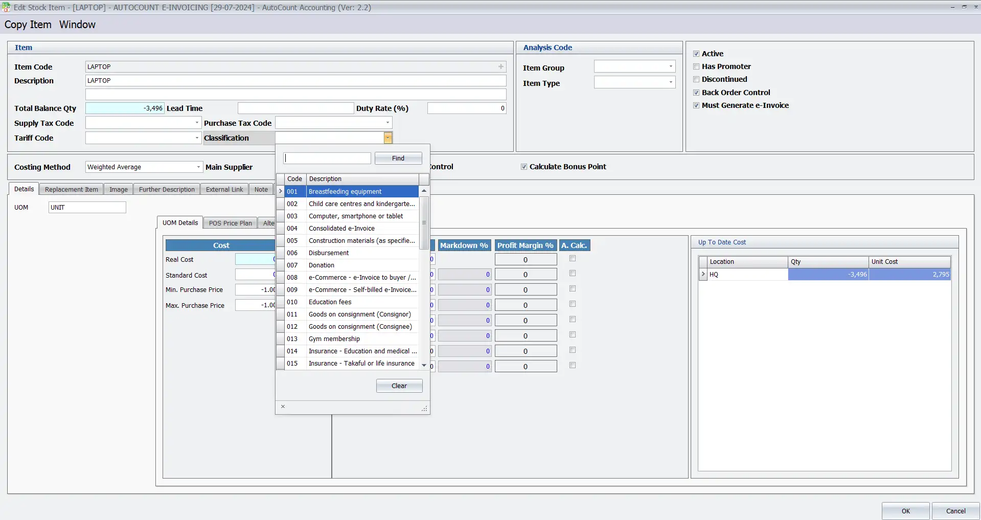
Update Data Classification Code

You can check the Data Classification Code on LHDN Malaysia webite if you’re unsure it.

AutoCount E-invoice Guide: Update data classification code
AutoCount E-invoice Guide: Update data classification code 2

To update the data classification code, you can simply input item classification code (by item) in Classification field.

AutoCount E-invoice Guide: Input item classification code

If the invoice is missing the classification code, it will be prompt the “There are some details missing Classification” message.

AutoCount E-invoice Guide: Input item classification code 2

Update Unit Measurement Code

You can learn about Unit of Measurement Types on LHDN Malaysia website before updating the unit of measurement code.

AutoCount E-invoice Guide: Update unit measurement code
AutoCount E-invoice Guide: Update unit measurement code 3

After that, to update the unit of measurement (by item UOM), you can go to “Others” tab. Then, navigate to the “e-Invoice Measurement” field and make the updates there.

AutoCount E-invoice Guide: Update unit measurement code 4

Update Currency Code

You can find the currency codes on LHDN Malaysia website if you’re unsure about it.

AutoCount E-invoice Guide: Update currency code
AutoCount E-invoice Guide: Update currency code 2

To update the currency code:

 

  • Go to “General Maintenance”
  • Click “Currency Maintenance”

  •  

Here you can add, edit, and delete currency codes.

AutoCount E-invoice Guide: Update currency code 3

For example, change the currency code:

 

  • Go to “Tools”
  • Choose “Change Code”
  • Then, click on “Change Currency Code”

 

Then, you can change the existing currency code – RMB to new currency code – CNY.

AutoCount E-invoice Guide: Change currency code

NOTE: LHDN code is recognize CNY instead of RMB.

How to do quick updates?

If IRBM update these code, you can have a quick update to add new code in future:

 

  • Go to “Tools”
  • Choose “Options”
  • Then, click on “General”
  • Choose “Country & Tax”
  • After that, look for “e-Invoice” tab

 

In the e-invoice tab, you can update them by clicking “Update e-Invoice Code List” button with just one click.

AutoCount E-invoice Guide: Quick updates

For AutoCount, it has two modes which is Live Mode and Sandbox Mode to support both for unified time conversion and switching.

AutoCount E-invoice Guide: Quick updates 2

You can open new data through the agent to test how the whole e-invoice is operated. in order to prepare in advance.

NOTE: You cannot use existing data for testing, in order to avoid data crashes.

Conclusion

Updating the various components of your e-Invoice system in AutoCount software is a straightforward process once you enable the e-Invoice module. Firstly, by following the methods outlined above, you can efficiently manage the e-Invoice start date, buyer/TIN information, data classification code, unit measurement code, and currency code. Additionally, utilizing features like manual updates, downloads from the AIP server, and Excel imports can streamline your workflow and ensure compliance with Malaysia’s tax regulations. Furthermore, quick updates are also easily accessible through the general settings, making the overall process user-friendly and efficient.

NOTE: This e-invoice function is only available for those who implemented e-invoice module in AutoCount and account book under country Malaysia.

Interested in Getting AutoCount for your Business?

Contact our sales team today to explore pricing options and get started with the perfect solution for you.

Table Of Content
news-1701

sabung ayam online

yakinjp

yakinjp

rtp yakinjp

slot thailand

yakinjp

yakinjp

yakin jp

yakinjp id

maujp

maujp

maujp

maujp

sabung ayam online

sabung ayam online

judi bola online

sabung ayam online

judi bola online

slot mahjong ways

slot mahjong

sabung ayam online

judi bola

live casino

sabung ayam online

judi bola

live casino

SGP Pools

slot mahjong

sabung ayam online

slot mahjong

118000676

118000677

118000678

118000679

118000680

118000681

118000682

118000683

118000684

118000685

118000686

118000687

118000688

118000689

118000690

118000691

118000692

118000693

118000694

118000695

118000696

118000697

118000698

118000699

118000700

118000701

118000702

118000703

118000704

118000705

118000706

118000707

118000708

118000709

118000710

118000711

118000712

118000713

118000714

118000715

118000716

118000717

118000718

118000719

118000720

128000681

128000682

128000683

128000684

128000685

128000686

128000687

128000688

128000689

128000690

128000691

128000692

128000693

128000694

128000695

128000726

128000727

128000728

128000729

128000730

128000731

128000732

128000733

128000734

128000735

128000736

128000737

128000738

128000739

128000740

138000441

138000442

138000443

138000444

138000445

138000446

138000447

138000448

138000449

138000450

138000451

138000452

138000453

138000454

138000455

138000456

138000457

138000458

138000459

138000460

138000436

138000437

138000438

138000439

138000440

138000441

138000442

138000443

138000444

138000445

138000446

138000447

138000448

138000449

138000450

138000451

138000452

138000453

138000454

138000455

138000456

138000457

138000458

138000459

138000460

158000346

158000347

158000348

158000349

158000350

158000351

158000352

158000353

158000354

158000355

208000361

208000362

208000363

208000364

208000365

208000366

208000367

208000368

208000369

208000370

208000401

208000402

208000403

208000404

208000405

208000408

208000409

208000410

208000416

208000417

208000418

208000419

208000420

208000421

208000422

208000423

208000424

208000425

208000426

208000427

208000428

208000429

208000430

208000431

208000432

208000433

208000434

208000435

228000061

228000062

228000063

228000064

228000065

228000066

228000067

228000068

228000069

228000070

228000071

228000072

228000073

228000074

228000075

228000076

228000077

228000078

228000079

228000080

228000081

228000082

228000083

228000084

228000085

228000086

228000087

228000088

228000089

228000090

228000091

228000092

228000093

228000094

228000095

228000096

228000097

228000098

228000099

228000100

228000101

228000102

228000103

228000104

228000105

228000106

228000107

228000108

228000109

228000110

228000111

228000112

228000113

228000114

228000115

228000116

228000117

228000118

228000119

228000120

news-1701